1. Business Intelligence & Analytics Engineering
Power BI · QuickSight · Qlik · SSRS
KPI modeling, semantic layers, DAX/MDX, set analysis, dashboard UX, operational + executive reporting.
2. Data Warehousing & Modelling
Star/Snowflake schema design, fact/dimension rigor, staging frameworks, DWH governance, high-volume
e-commerce,
trade logistics, and telecommunication datasets.
3. Data Integration & Automation
Python ETL · SSIS · API ingestion · Python scheduling · serverless
automation
Data pipelines, auditability, quality rules, anomaly detection, alerting systems, and forecast
foundations.
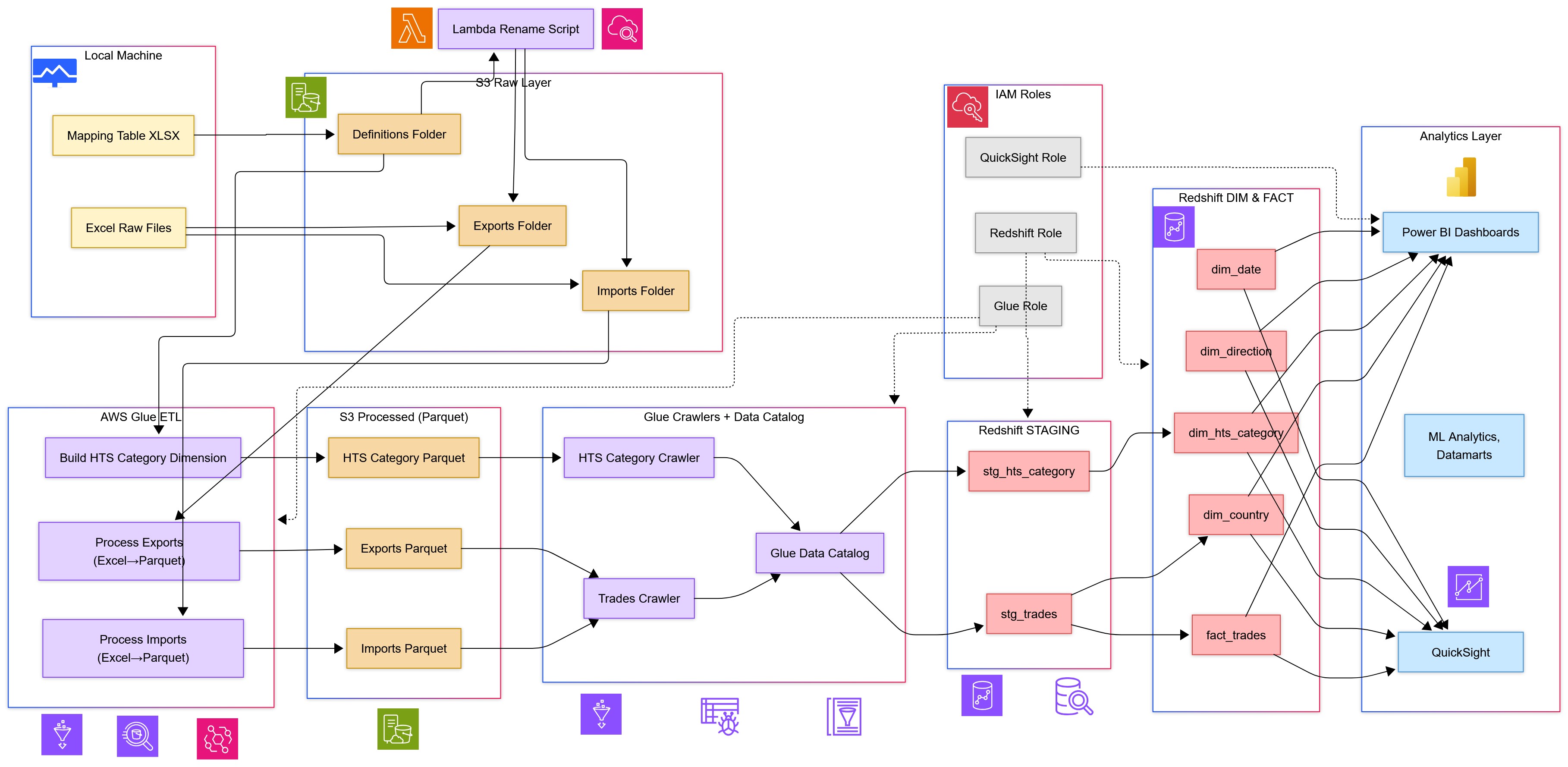
4. Cloud Data Engineering (AWS Lakehouse)
S3 · Glue · Lake Formation · Redshift · Athena · Lambda ·
EventBridge
Modern ETL/ELT, orchestration, schema evolution, job optimization, cost-efficient design.